# 《AI MCP Gateway 网关服务系统》第3-11节:会话内容编排处理
作者:小傅哥
博客:https://bugstack.cn (opens new window)
视频:https://t.zsxq.com/pxAAd (opens new window)
沉淀、分享、成长,让自己和他人都能有所收获!😄
大家好,我是技术UP主小傅哥。
# 一、本章诉求
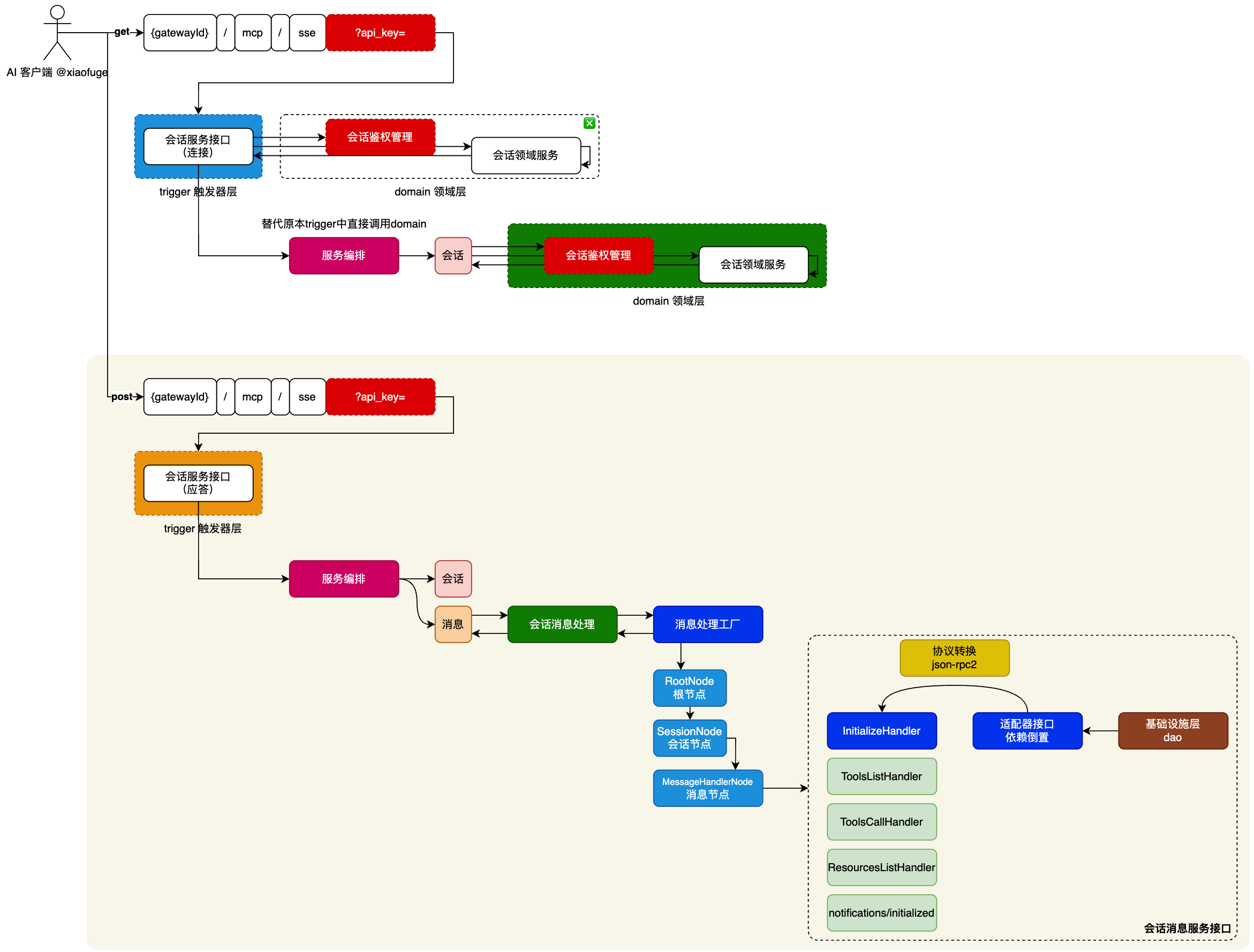
将目前在 MCP 网关服务接口管理(McpGatewayController)中的 handleMessage 下的逻辑代码,抽取到 case 进行编排处理,减轻 Controller 层的代码压力。

这里有一个设计思想,Controller 接口实现的控制器层,在处理复杂逻辑的时候,都会调用很多 Service 服务。无论这个服务是贫血模型的 mvc 架构,还是充血模型的 ddd 架构。那么为了减轻 Controller 的职责,不至于让一个 Controller 的代码逻辑过于繁重,因此引入了 case 编排层。上承接 Controller 层的出入参需求,下处理 domian 领域服务的编排处理。这一层甚至不需要额外的对象包,它可以承接 Controller 的 DTO 对象作为出入参,也可以使用领域层的对象。
# 二、流程设计
如图,会话消息处理流程设计;

- 首先,这部分的重点在于将原本的会话服务接口下的消息处理,直接调用 domain 领域层的部分,重构迁移到 case 层通过规则树的方式分摊 trigger 触发器下的 Controller 的压力。
- 之后,这部分的 case 编排和会话 Session 处理的架构设计方案是一致的,使用的是星球「码农会锁」扳手工程下的通用设计模式组件。这部分的设计,只要具备编码式的规则树结构,可以划分职责的方式完成节点的拆分,就都可以作为编排设计工具使用。

