# 《AI MCP Gateway 网关服务系统》第3-6节:基础层数据处理(Dao)
作者:小傅哥
博客:https://bugstack.cn (opens new window)
视频:https://t.zsxq.com/8xnuo (opens new window)
沉淀、分享、成长,让自己和他人都能有所收获!😄
大家好,我是技术UP主小傅哥。
# 一、本章诉求
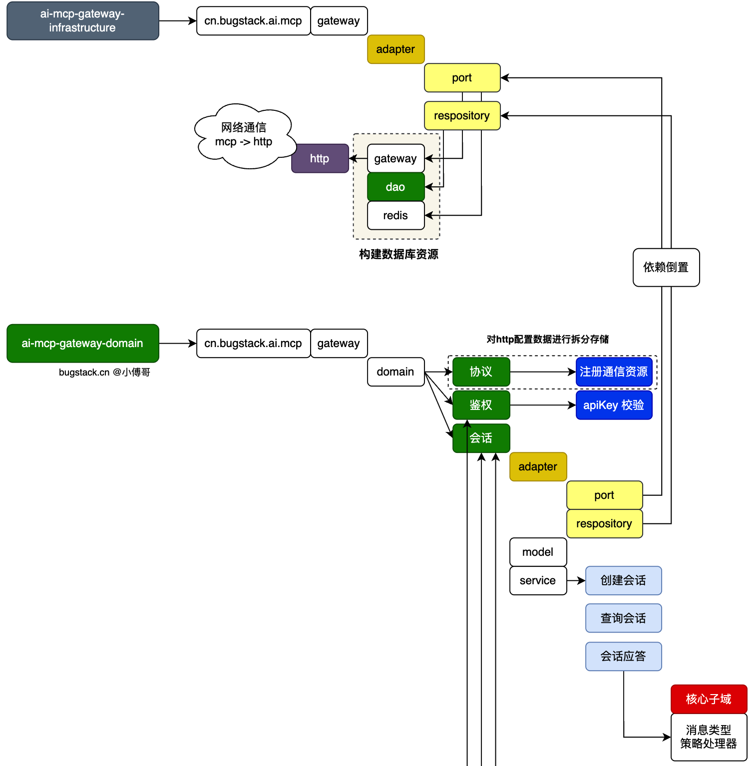
将 AI MCP Gateway 库表设计,编写到工程中,映射成 PO、DAO、Mapper 文件,以便于后续章节的使用。
这一节,小傅哥会演示如何使用 AI IDE 工具,通过 Prompt 描述,来完成这些文件的生成。
# 二、结构介绍
如图,从领域层到基础设施层(mysql、redis...)的使用方式;

- 首先,这里有个设计的思想的体现,这类思想也是 Spring、MyBatis 等框架源码中常用的思想,叫做【依赖倒置】。它的设计目标是,让数据使用方,不过渡依赖于提供方。提供方在
升级、替换、迭代时候,都不影响使用方。 - 之后,图里是依赖倒置的具体编码体现,从 domain 领域层,每个会话、鉴权、协议的功能编写时,所需的数据,是通过在 domain 领域层定义接口,之后由infrastructure 基础设施层做具体的功能实现。也就是说,每个功能区需要啥数据,就定义好接口,确定好入参和返回结果的,基础设施层引入 domain 层定义的这个标准接口,做具体的数据封装使用。也类似于公司的领导,要这,要那,他不关心具体是谁做,最后做好就可以了。

