# 《AI Agent 脚手架》第2-8节:装配域节点-AgentWorkflowNode
作者:小傅哥
博客:https://bugstack.cn (opens new window)
视频:https://t.zsxq.com/3EdmN (opens new window)
沉淀、分享、成长,让自己和他人都能有所收获!😄
# 一、本章诉求
在 AiApi、ChatModel、Agent 装配完成后,接下来要进入到智能体工作流编排的操作了,他们的组合可能是 LoopAgent 把几个 LlmAgent 作为子 Agent,也有可能是 ParallelAgent 把几个 LlmAgent 作为并行,最后又会被 SequentialAgent 串行使用。
正是因为这块能有多重组合,所以,我们才需要有一个流转判断器的节点,让这些节点的执行可以串联起来。
# 二、流程设计
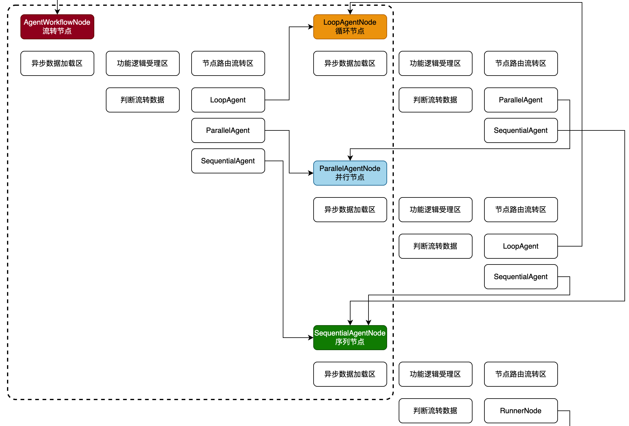
如图,智能体装配中,AgentWorkflowNode 部分;

- 首先,这一节重点设计关于 AgentWorkflowNode 到其他3个节点节点的流转操作,包括;LoopAgent、ParallelAgentNode、SequentialAgentNode,并最终由 SequentialAgentNode 作为结束,也就是最后是一个序列化的执行。
- 注意,LoopAgent、ParallelAgentNode、SequentialAgentNode 这三个节点,本节只关注他们的流转操作,后续在做具体的节点功能实现。
- 另外,还有一种可能,就是单一智能体 LlmAgent 直接作为结束,没有配置 SequentialAgentNode 包装一层序列化执行,后续在扩展这部分。

