# 《AI Agent 场景应用 - MobileOpenClaw》第5-5节:智能体工作流设计
作者:小傅哥
博客:https://bugstack.cn (opens new window)
视频:https://t.zsxq.com/dqpLb (opens new window)
沉淀、分享、成长,让自己和他人都能有所收获!😄
# 一、本章诉求
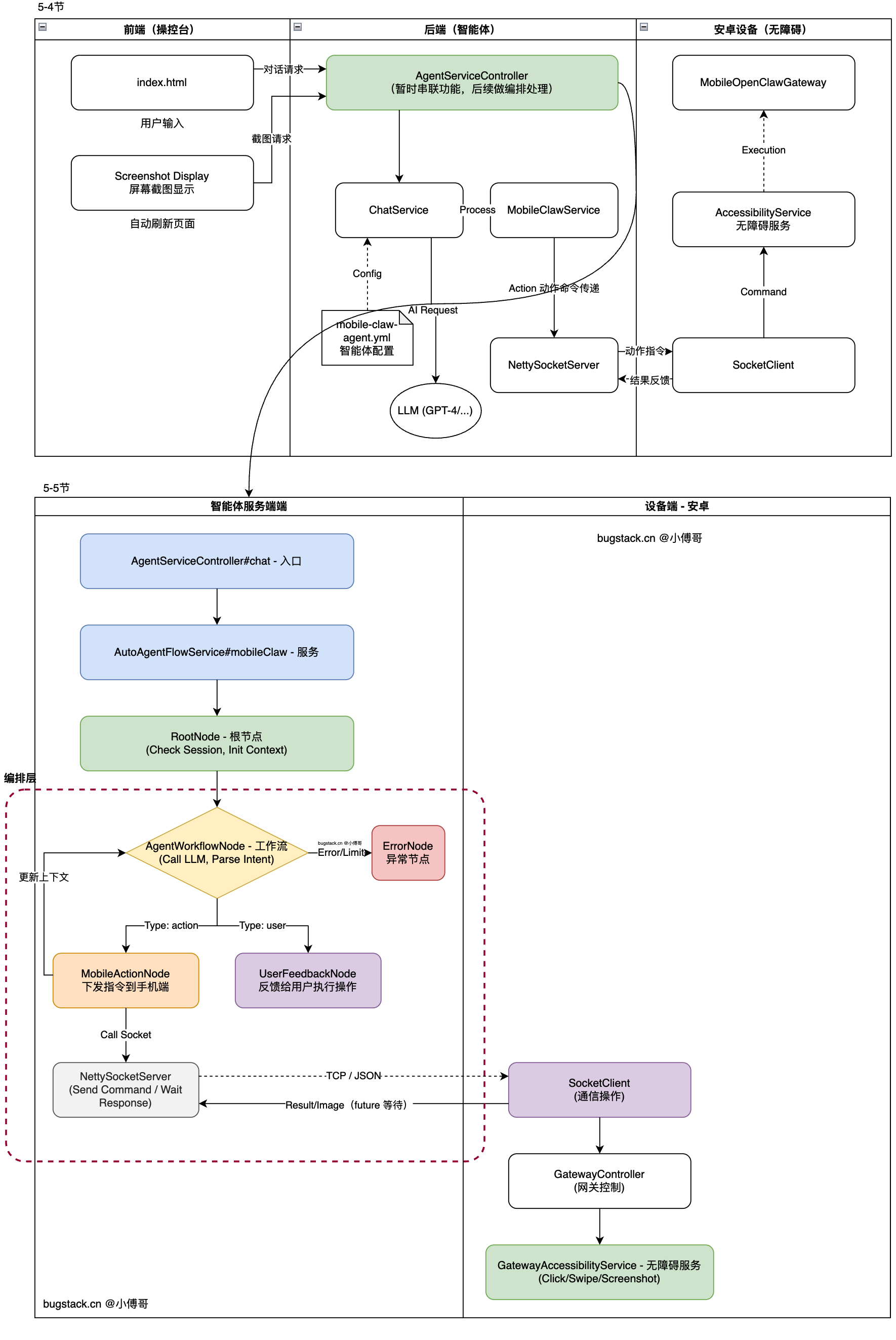
通过增加 case 层,分摊 trigger 触发器层,对智能体接口(AgentServiceController#chat)流程实现中的复杂逻辑处理。这种设计手段,在复杂的业务流程工程实现里是非常场景,我们经过会通过包的职责,来划分功能单元,让整个结构在复杂业务的迭代中,可以保持易于扩展和维护。
# 二、流程设计
如图,从 trigger 触发器层的功能实现到 case 编排层的设计;

- 首先,一个大的方向,是把图中,上部分 5-4节中的 trigger 内实现的流程,迁移到 5-5 节中 编排层进行处理。以此降低 trigger 层的逻辑功能复杂度。
- 之后,通过编排逻辑模块,按照功能职责划分不同的类,来实现各个功能逻辑。也就是以前一堆的编排,拆分出不同的逻辑单元,以后看到类就能知道它在做什么。

