# 《AI Agent 场景应用 - MobileOpenClaw》第5-6节:异步结果响应
作者:小傅哥
博客:https://bugstack.cn (opens new window)
视频:https://t.zsxq.com/l1RLL (opens new window)
沉淀、分享、成长,让自己和他人都能有所收获!😄
# 一、本章诉求
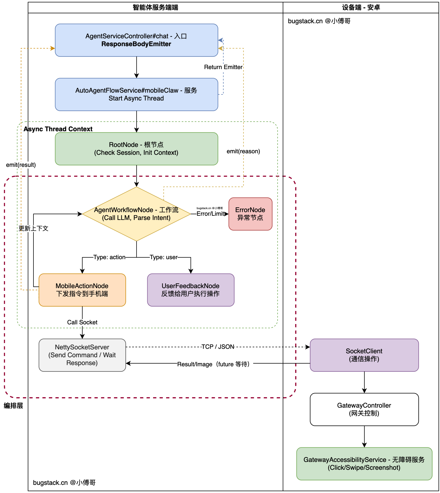
修改智能体对话(web控制手机)请求为异步响应式接口,实时反馈到用户端(web)当前的执行动作。那么,这里要把 Response<ChatResponseDTO> 调整为 ResponseBodyEmitter
ResponseBodyEmitter是 Spring Framework(具体来说是 Spring Web MVC)中用于处理异步 HTTP 请求的一个核心类。它的主要作用是允许服务端在一个 HTTP 请求的生命周期内,异步地、多次向客户端发送数据。
# 二、流程设计
如图,在智能体处理流程中添加 ResponseBodyEmitter 异步响应设计;

- 在整个接口调用流程中,穿插进入 ResponseBodyEmitter 进行异步结果的响应处理。
- 这部分没有逻辑的变动,只是把过程数据渲染回去。如果你还想有一些其他的渲染,也可以通过这样的方式处理。

