# 《AI Agent 脚手架》第2-9节:装配域节点-Loop、Parallel、Sequential
作者:小傅哥
博客:https://bugstack.cn (opens new window)
视频:https://t.zsxq.com/6NKGA (opens new window)
沉淀、分享、成长,让自己和他人都能有所收获!😄
# 一、本章诉求
从 AgentWorkflowNode 开始,要进入 LoopAgent、ParallelAgent、SequentialAgent,这几个节点都是类似的,我们一起来处理下。
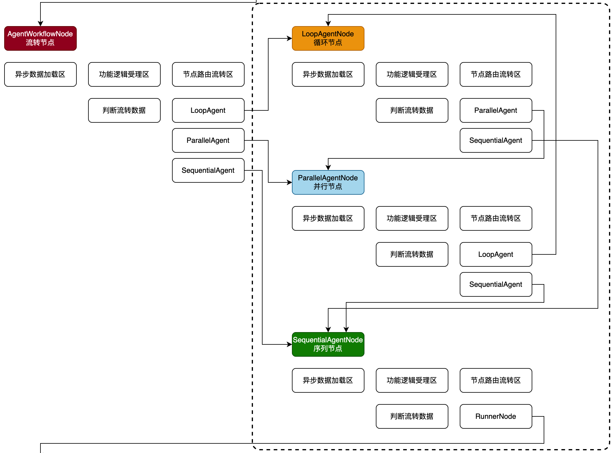
# 二、流程设计
如图,智能体装配中,LoopAgentNode、ParallelAgentNode、SequentialAgentNode 部分;

- LoopAgentNode - 处理循环操作,如一个用户请求,要进行分析、执行、检测,也可以是一段git提交的代码,进行 diff 获取差异,检索代码匹配召回、做出执行review计划,后面在依次执行分析。这些都是可以做循环处理的。
- ParallelAgentNode - 处理并行操作,如我们有一些场景,需要同步并行的一起完成数据处理任务,多条链路一起完成数据的获取、分析和决策,这样可以对复杂的流程显著的提高执行效率。
- SequentialAgentNode - 处理串行操作,主要用于编排子智能体,和 loop 循环、parallel 并行,组合出复杂的智能体流程。当然,你也可以使用 loop 组合 sequence 或者 parallel 等处理过程。

