# 🦞OpenClaw,你是不还没有安装上?这个中文版,可以试试!
作者:小傅哥
博客:https://bugstack.cn (opens new window)
沉淀、分享、成长,让自己和他人都能有所收获!😄
🦞OpenClaw,大龙虾,看着挺复杂,其实一点也不简单。都火成这德行了,但也还是有很多伙伴在安装这一块就挂壁了。想体验呀,咋整?

怎么理解 OpenClaw 🦞
OpenClaw 是一款开源 AI 助手,不到2个月时间 Github (opens new window) 点赞量已经超过 170k Star ⭐️,它的出现为我们提供了更俏的思路使用 LLM 大模型。从24年底,定义了 MCP 协议,25年爆发了 Ai Agent 的落地,随后出现 GLM AutoPhone (opens new window) 控制手机,现在又来了大龙虾 OpenClaw 控制电脑。
你可以把 OpenClaw 理解为一个从你到电脑设备,需要敲键盘的过程,设计了一个中间网关层。你的指令可以通过各类 APP/Web 对话的方式,下发给 OpenClaw 完成电脑的一些列操作。如;帮我安装个Docker、在Docker中部署下Redis、告诉我现在运行状况和剩余可用资源等等操作。

综上,这让我们离数字员工又近了一步,后续可以拷贝个人工作技能到 skills 编写,如一些高频重复的场景,对现存系统运行的巡检,对运营类数据的排查,对活动经营情况的分析等。都可以被制作为 skills 让 OpenClaw 使用。
接下来,小傅哥就带着大家安装下 OpenClaw + 飞书配置,这套组合还是蛮好用的。
# 一、安装介绍
# 1. 软件
官网:https://openclaw.ai/ (opens new window) 源码:https://github.com/openclaw/openclaw (opens new window)
中文社区:
- https://clawd.org.cn/ (opens new window) -
新人伙伴比较推荐实用这个,全是中文提示,安装起来更友好。 - https://openclaw.qt.cool/ (opens new window)
- https://1panel.cn (opens new window)
除了官网的 OpenClaw 资源,还有不少中文社区,对 OpenClaw 做了镜像和汉化的处理。安装方式也都一样,小白伙伴也可以体验下,全是中文对小白更友好。另外,这部分汉化是基于 openclaw 源码来做的,如果你有一些预安装诉求,以及汉化或者有自身公司想做些扩展也可以基于源码 fork 来改造。
# 2. 环境
- nodejs 22+ (不少安装包里会提供检测和安装)https://nodejs.org/zh-cn/download (opens new window)
- 2c4g 云服务器/本地电脑 https://618.gaga.plus (opens new window) -
推荐买1年送3个月的+ Ubuntu 24 系统。 - 环境初始化脚本 https://gitcode.com/Yao__Shun__Yu/xfg-dev-tech-docker-install (opens new window) -
执行 sudo ./openclaw.sh 会帮你在云服务器安装 nodejs 22+ - 镜像资源
--registry https://registry.npmmirror.com如使用sudo npm install -g openclaw@latest --registry https://registry.npmmirror.com
# 3. 资源
- GLM ApiKey:https://open.bigmodel.cn/usercenter/proj-mgmt/apikeys (opens new window) - 可以换账号新注册下,获取2000万token,可以提前申请好,复制到自己的文档里(你可能会失败好多次,反复使用)。
- 飞书:https://open.feishu.cn/app (opens new window) -
企业自建应用(下载个桌面版更好用),先发布一次(拿到App ID、App Secret)让 OpenClaw 对接上,之后再飞书机器人配置上事件配置,之后在发布一次应用。这样就建立起链接了,下文教程有详细处理过程。
# 二、部署介绍
# 1. 部署流程
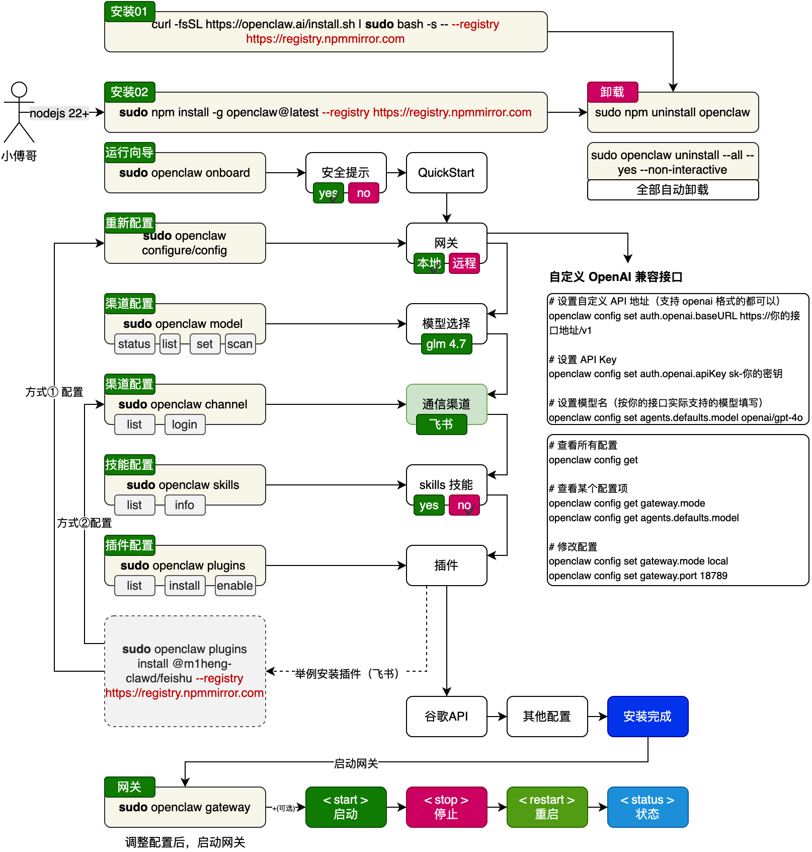
OpenClaw 的安装过程中,会涉及一些列命令的使用,我把这些放到一个图里,方便大家理解;

- 首先,关于安装可以使用 curl 向导式一次安装,也可以使用 npm 安装软件后,在启动配置向导。在 xfg-dev-tech-docker-install (opens new window) 一键安装脚本中,提供了
sudo ./openclaw.sh安装脚本,附带的会帮助你完成 nodejs 22+ 的检测和安装,以及飞书组件的提示,会简化一些你的操作。 - 然后,在执行
sudo openclaw onboard运行向导后,会告诉你这个软件的安全提示,你可以通过←→选择 yes 安装即可。再往后,会进行模型的选择,这里支持好多模型,本案例使用的 glm apikey (opens new window) - 之后,一系列选择后(不分可以跳过),包括通信渠道(飞书)也可以先跳过,即可完成安装。安装后可以通过
sudo openclaw gateway启动网关。这样 openclaw 也就正式启动起来了。 - 再后,安装飞书插件
sudo openclaw plugins install @m1heng-clawd/feishu --registry https://registry.npmmirror.com这东西的目的是让 openclaw 可以对接上飞书。
# 2. 常用命令
| 命令 | 作用 | 备注 / 参数 |
|---|---|---|
npm install -g openclaw@latest --registry https://registry.npmmirror.com | 安装 openclaw | |
openclaw onboard | 安装引导 | |
openclaw status | 查看 Gateway 状态 | 检查网关是否可达及运行状况 |
openclaw health | 健康检查 | 主要检测 core 运行和依赖情况 |
openclaw doctor | 综合诊断与修复建议 | 可配合 --yes / --non-interactive 自动执行 |
openclaw configure | 交互式配置向导 | 用于设置模型、通道、凭据等 |
openclaw config get <path> | 获取配置值 | 指定路径提取配置 |
openclaw config set <path> <value> | 设置配置项 | 支持 JSON5/raw 文本 |
openclaw config unset <path> | 清除配置项 | 移除单个键值 |
openclaw channels list | 列出已登录通道 | 可观察 WhatsApp/Telegram 等登录状态 |
openclaw channels login | 登录新的通道账号 | 用于扫描/授权链接 |
openclaw skills list | 列出技能 | 查看可用/已安装的技能 |
openclaw skills info <skill> | 技能详情 | 观察某项技能参数或版本 |
openclaw plugins list | 列出插件 | 查看已安装插件 |
openclaw plugins install <id> | 安装插件 | 例如 @openclaw/voice-call |
openclaw plugins enable <id> | 启用插件 | 之后通常需要重启网关 |
openclaw logs --follow | 显示日志 | --json / --plain / --limit 等组合使用 |
openclaw gateway | 启动 Gateway 网关 | |
openclaw gateway install | 安装系统服务 | 根据平台注册 Gateway 守护进程 |
openclaw gateway start | 启动 Gateway 网关 | 系统服务模式下启动 |
openclaw gateway stop | 停止 Gateway 网关 | 同上 |
openclaw gateway restart | 重启 Gateway 网关 | 适合配置变更后应用 |
openclaw gateway status | 网关系统服务状态 | 不同于 openclaw status,会探测服务单元 |
openclaw uninstall | 卸载 Gateway 服务及数据 | 官方推荐使用 |
openclaw uninstall --all --yes --non-interactive | 全自动卸载 | 包含状态、workspace、插件等 |
openclaw uninstall --state | 删除状态文件 | 不删除 workspace/CLI |
openclaw uninstall --workspace | 删除工作区 | 移除 agent/workspace 文件 |
openclaw uninstall --service | 仅卸载服务 | 不删除数据 |
openclaw uninstall --dry-run | 模拟卸载 | 显示结果但不实际执行 |
# 三、部署操作
# 1. 创建飞书

# 1.1 创建应用

批量导入,权限列表
{
"scopes": {
"tenant": [
"aily:file:read",
"aily:file:write",
"application:application.app_message_stats.overview:readonly",
"application:application:self_manage",
"application:bot.menu:write",
"cardkit:card:write",
"contact:contact.base:readonly",
"contact:user.employee_id:readonly",
"corehr:file:download",
"docs:document.content:read",
"event:ip_list",
"im:chat",
"im:chat.access_event.bot_p2p_chat:read",
"im:chat.members:bot_access",
"im:message",
"im:message.group_at_msg:readonly",
"im:message.group_msg",
"im:message.p2p_msg:readonly",
"im:message:readonly",
"im:message:send_as_bot",
"im:resource",
"sheets:spreadsheet",
"wiki:wiki:readonly"
],
"user": [
"aily:file:read",
"aily:file:write",
"im:chat.access_event.bot_p2p_chat:read"
]
}
}
2
3
4
5
6
7
8
9
10
11
12
13
14
15
16
17
18
19
20
21
22
23
24
25
26
27
28
29
30
31
32
33
34
- 创建应用后,你可以获得到应用凭证(appid、appsecret)这个信息是用于 openclaw 对接使用的。
# 1.2 发布应用

- 创建应用后,点击发布应用。这样你创建的应用才是有效的。
# 1.3 事件配置(机器人)- openclaw 配置之前

- 飞书应用创建后,还需要配置机器人。但这会配置也是失败的,因为 openclaw 还没有关联上来。
- 这里需要在 openclaw 配置飞书通信渠道,之后重启 openclaw 网关,这里点击保存并配置权限(
接收消息、通讯录基本信息),点击确认开通权限。在发布一个新应用,再和飞书机器人对话就可以使用了。
# 2. 安装应用(openclaw)
# 2.1 执行脚本(含带引导)
curl -fsSL https://openclaw.ai/install.sh | sudo bash -s -- --registry https://registry.npmmirror.com
- openclaw 官网版
curl -fsSL https://clawd.org.cn/install.sh | sudo bash -s -- --registry https://registry.npmmirror.com
- openclaw-cn 中文社区版,适合新人伙伴使用。熟练后,使用官网版即可。他们操作的方式是一样的。
- 安装后的使用差异,一个是
sudo openclaw config一个是sudo openclaw-cn config
# 2.2 引导配置
sudo npm install -g openclaw@latest --registry https://registry.npmmirror.com
sudo npm install -g openclaw-cn@latest --registry https://registry.npmmirror.com
# 运行向导
sudo openclaw onboard
sudo openclaw-cn onboard
2
3
4
5
6
- 注意
-cn为中文版,如果你不是执行的 curl 一键安装版本,是采用了 安装openclaw@latest程序,那么需要自己执行引导配置。
# 2.2.1 安全提示

# 2.2.2 配置方式

# 2.2.3 模型配置


# 2.2.4 通信通道(飞书)
选择渠道

安装插件

- 如果未安装过飞书插件,可以选择安装,也可以跳过后,后续在安装。
- 单独安装插件
sudo openclaw-cn plugins install @m1heng-clawd/feishu
配置凭证

- 把你的应用凭证,配置到 openclaw 应用程序里。之后继续回车。
- 注意,一会要会到飞书页面,配置事件关联到 openclaw 上。
# 2.2.5 技能配置

# 2.2.6 部署完成


ubuntu@VM-0-2-ubuntu:~$ sudo openclaw-cn gateway
- 配置完成后,要启动下网关。能看到以上信息,表示运行没问题了。
- 现在要到 3.1 接着配置飞书。
# 3. 配置飞书
# 3.1 事件配置(机器人)

- 注意,完成 2.2.6 步骤后,再回来操作。
- openclaw 关联上飞书以后,点击添加事件,以及添加上相关权限。完成后,会提示你发布一个新应用。
# 3.2 发布应用

- 点击发布应用,版本号 +1
# 3.3 打开应用

- 这会对话飞书,会提示执行一个命令,类似于验证签名。
- 命令
sudo openclaw-cn pairing approve feishu KF2BRAXW
# 3.4 验证前面(+重启网关)

ubuntu@VM-0-2-ubuntu:~$ sudo openclaw-cn pairing approve feishu KF2BRAXW
🦞 Clawdbot-CN 0.1.4 (b161cdd) — 唯一不能在你的私信上训练的机器人Mark。
Approved feishu sender ou_762197513d3d1cb907f4c0d2ed3c3b2b.
ubuntu@VM-0-2-ubuntu:~$ sudo openclaw-cn gateway
🦞 Clawdbot-CN 0.1.4 (b161cdd) — 我不是魔法——我只是在重试和应对策略上极其执着。
06:39:38 [canvas] host mounted at http://127.0.0.1:18789/__clawdbot__/canvas/ (root /root/clawd/canvas)
06:39:38 [heartbeat] started
06:39:38 [gateway] agent model: zai/glm-4.7
06:39:38 [gateway] listening on ws://127.0.0.1:18789 (PID 20687)
06:39:38 [gateway] listening on ws://[::1]:18789
06:39:38 [gateway] log file: /tmp/clawdbot/clawdbot-2026-02-08.log
06:39:38 [browser/server] Browser control listening on http://127.0.0.1:18791/
06:39:38 [feishu] [default] starting Feishu provider (你的应用名称)
06:39:38 [info]: [ 'event-dispatch is ready' ]
2
3
4
5
6
7
8
9
10
11
12
13
14
15
16
17
18
- 如上方式,执行你的签名验证,并重启网关。
- 到这,就配置完成了,可以使用了。
# 四、使用体验

现在你可以发挥想象的让 openclaw 帮你做事情了,很多运维的活,他也都可以完成。美滋滋!
← Github Models Mock →

