# 《AI Agent 脚手架》第2-15节:增强装配-回调plugin
作者:小傅哥
博客:https://bugstack.cn (opens new window)
视频:https://t.zsxq.com/tTIdy (opens new window)
沉淀、分享、成长,让自己和他人都能有所收获!😄
# 一、本章诉求
为 InMemoryRunner 运行体扩展 Plugin 插件能力,允许用户在智能体执行的各个阶段获取到上下文信息,并做出一定的监控、调整、治理的动作。
如果你有学习过星球「码农会锁」的扳手工程,在设计模式框架章节,有一个 applyBefore、applyAfter、applyAfterError 的处理,它可以让你在使用的阶段做拦截或者打印最后的结果。这些设计都是相同的,所以说学编程,最后都是学的思想。语言就像你的盗抢棍棒,斧钺钩叉,思想才是你的一招一式。
# 二、流程设计
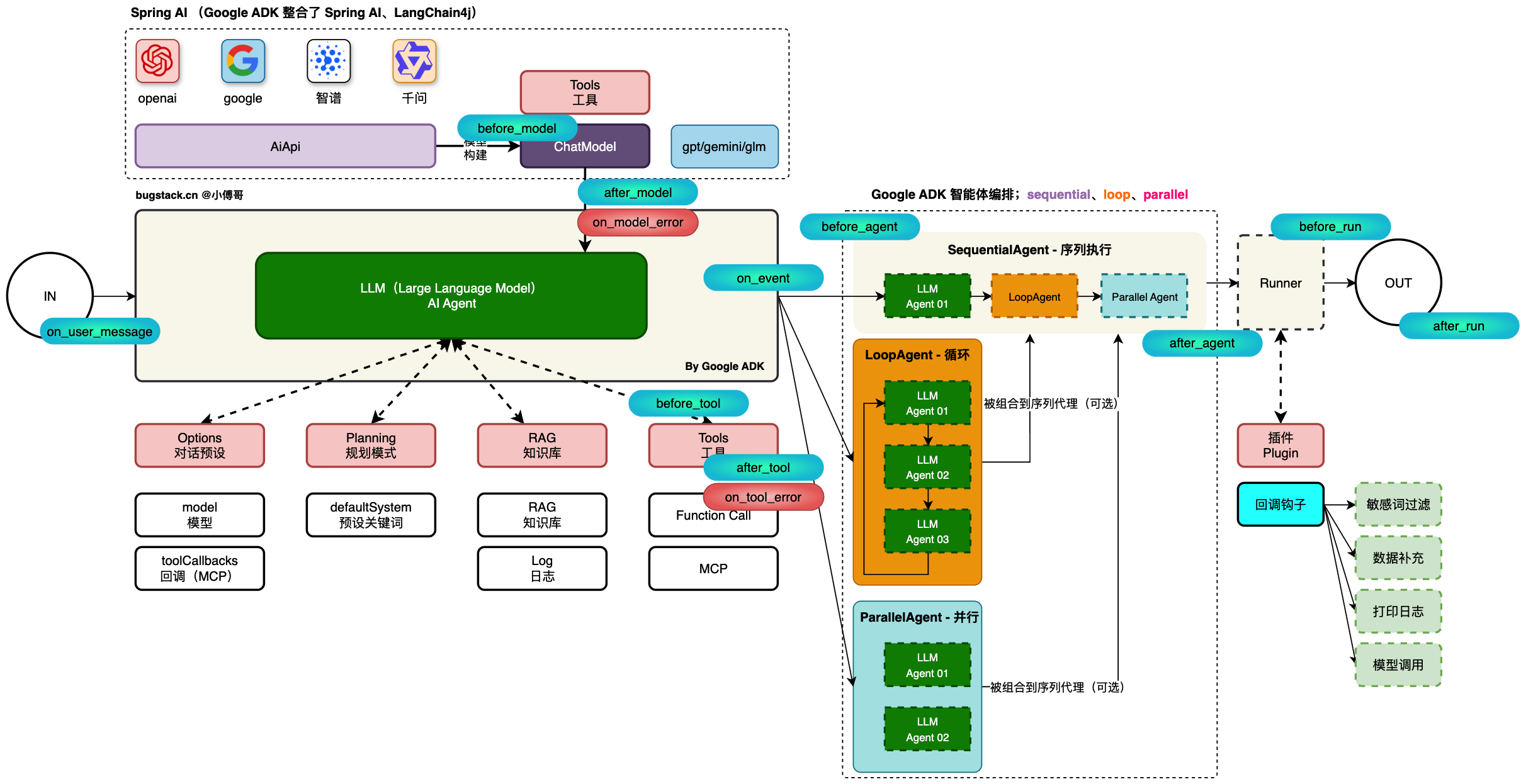
如图,增强运行体插件配置,可以在各个节点埋入钩子;

- Runner 的 Plugin 通过回调钩子在 AI Agent 运行流程生命周期的各个阶段执行。包括;用户输入信息、调用模型、调用工具、智能体执行等步骤中。这一工具,可以用在日志记录、性能分析、步骤调试、策略执行(权限)、监控对接(普罗米修斯)、请求或响应的调整(如敏感词的处理)等。
- 这些操作的步骤,就是图上的各个阶段的节点,可以被采集到。就像你设置的任何一个智能体 Agent 都可以拿到它的运行信息,甚至你可以在上下文中做一些拦截操作。

